Essa discussão se originou a partir do comentário de uma escritora que ela leu, que dizia: "Um homem não desconsidera uma mulher que transa com ele na primeira noite. Se ele não te procurar de novo, é porque, antes, ele já não estava muito a fim de você".
E termina o post com a seguinte pergunta: "Será que o homem decide antes de tirar a sua roupa se vai ter ou não um segundo round? Por quê?"
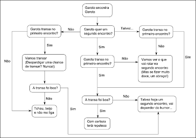
Eu até pensei em responder a essa pergunta, mas percebi que ia ficar um texto muito grande. Por isso, a fim de concisão, resolvi fazer um pequeno fluxograma da questão "Será que rola um segundo encontro?", considerando um sexozinho básico (ou não):
(Clique para ampliar)

Dúvidas e questionamentos, não me procurem.
6 comentários:
Sabe, na minha época de sexo virtual, eu pensava: será que tem problema sexo antes do primeiro encontro?
:)
folgo em saber (quebrei a cam em dez pedaços) que as meninas andam "ainda" discutindo sexo no primeiro encontro..rs.
beijos!
peitões devem virar peitinhos em breve..rs.rs..
eu sinceramente não me preocupo com isso, se ligar rola de novo e se não ligar bem, a fila anda.
bjs
Oi Andarilho,
Morri de rir com o fluxograma, hahaha!!!!
Que chiquérrimo vc lendo Os Sofrimentos do Jovem Werther, sempre quis ler. É bom? Me conte.
Beijos,
Bela - A Divorciada
ficou legal o fluxograma.. eu nao tenho cabeça pra bolar essas coisas...
é.. eu axo que se no primeiro encontro o cara ja tiver a fim da menina, nem importa se transa ou non... ker dizer, importar ate importa, mas nao vai ser o fator decisivo para ter ou nao o segundo
Esse foi um diagrama muito explicativo.
Huahauauuhauha
Adoro mesmo seu blog!
;]
Eu já não me preocupo mais com isso, pois há muito tempo eu não tenho primeiro encontro.
Encontro.
Enfim...
¬¬
Postar um comentário